TechLokale LLMsLokale LLMs in der Industrie: Warum Text-to-SQL mehr als ein Modellproblem ist14. April 2026•10 Min. LesezeitWeiterlesen
TechAgentic AIAgentic AI für Self-Service Analytics: Lektionen aus einem BI-Projekt9. April 2026•9 Min. LesezeitWeiterlesen
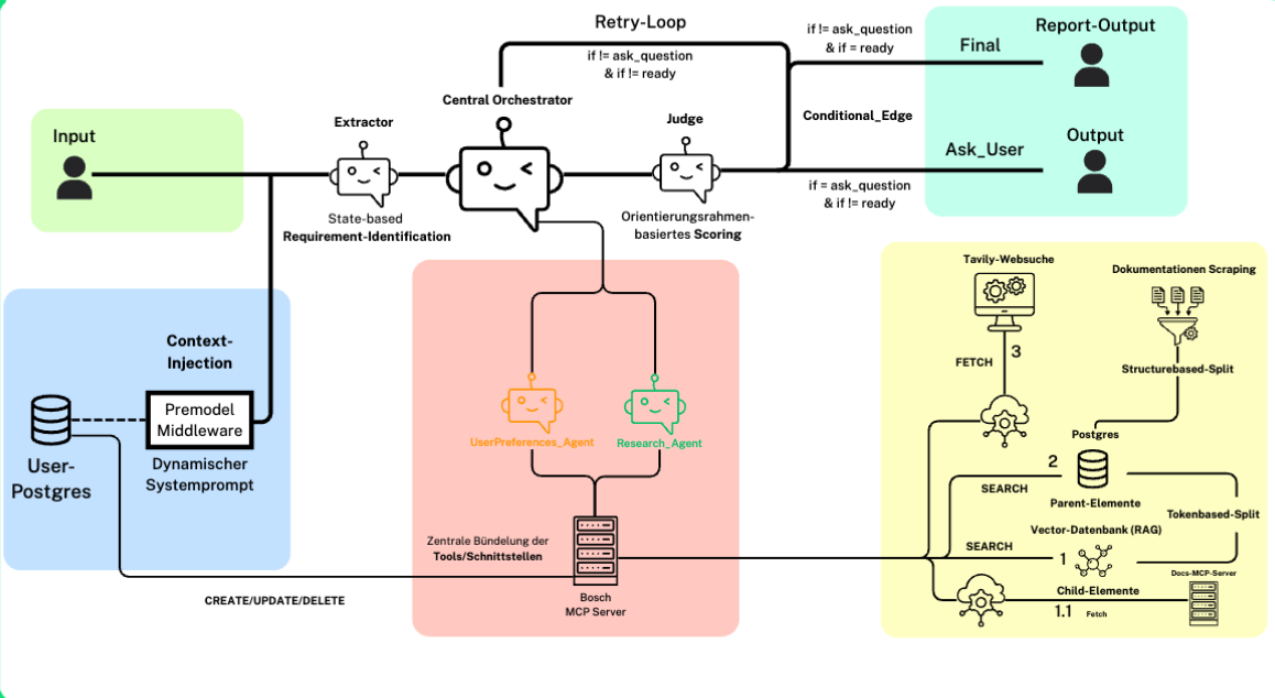
ExecutiveAgentic AIAgentic AI für Bosch: Ein Meta-Agent zur Framework-Auswahl11. Februar 2026•14 Min. LesezeitWeiterlesen
ExecutivePromptingDer GenAI-Divide: Warum 95 % der Unternehmen scheitern – und wie Sie ihn mit der COMPASS-Methode überwinden28. August 2025•9 Min. LesezeitWeiterlesen
ExecutivePromptingWarum Prompt Engineering zunehmend Teil der beruflichen Praxis wird2. Juni 2025•8 Min. LesezeitWeiterlesen
TechClusteringHierarchisches Clusteranalyse mit Ward in Python27. Juli 2021•15 Min. LesezeitWeiterlesen